Institut numerique

7.2.3 Test Architecture

Composition (Figure 45)

An individual line of a Test Case. Each Test Step should include instructions and an expected result.

· TestItem – The TestItem is the superclass of TestUserEvent and TestExecutionNode. It
represents a test step.

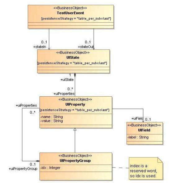
· TestUserEvent – The TestUserEvent is used to capture user actions on the application.

· TestExecutionNode – The TestExecutionNode is used to capture the behavior of the
application in a test step.

· TestCase – A test case is a sequence of steps to test the correct behaviour/functionalities,
features of an application.

Figure 46 : TestDataDiagram Diagram

Figure 47 : TraceabilityDiagram Diagram

Page suivante : 7.2.4 Test Data

Retour au menu : Stratégie de test au sein du processus d’évolution d’architecture de Sodifrance