Composition (Figure 45)
An individual line of a Test Case. Each Test Step should include instructions and an expected result.
· TestItem – The TestItem is the superclass of TestUserEvent and TestExecutionNode. It
represents a test step.
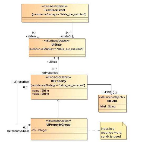
· TestUserEvent – The TestUserEvent is used to capture user actions on the application.
· TestExecutionNode – The TestExecutionNode is used to capture the behavior of the
application in a test step.
· TestCase – A test case is a sequence of steps to test the correct behaviour/functionalities,
features of an application.
Figure 46 : TestDataDiagram Diagram
Figure 47 : TraceabilityDiagram Diagram
Page suivante : 7.2.4 Test Data
Retour au menu : Stratégie de test au sein du processus d’évolution d’architecture de Sodifrance
