Institut numerique

IV. 1 EFFICACITE ENERGETIQUE ET PRODUCTION DECENTRALISEE

Il existe plusieurs définitions de l’efficacité énergétique, ce qui peut parfois rendre difficile la compréhension du terme et donc son application. Par efficacité énergétique, on entend globalement une meilleure utilisation de l’énergie disponible. On obtient un rendement énergétique plus élevé, tout en utilisant une moins grande quantité de la ressource pour recevoir le même service. L’efficacité énergétique trouve tout son sens dans différentes pratiques qui s’articulent principalement autour des élements technologiques visant à optimiser l’énergie des consommateurs, des types d’énergie choisit, des appareils mesurant la facture énergétique et des comportements humains.

Pour améliorer l’efficacité énergétique au sein du réseau électrique Camerounais, le développement des Smart grids et des Smart meters, constituent une solution. Les pertes techniques et non techniques sont souvent très importantes au sein du continent africain. Les pertes techniques sont de l’énergie perdue dans les réseaux, par échauffement des conducteurs (pertes « cuivre »), dans les transformateurs (pertes « fer » et pertes « cuivre ») et par effet couronne (ionisation de l’air sous certaines conditions atmosphériques).

Les pertes non techniques sont des pertes financières : problèmes de comptage, relève, facturation, mauvais recouvrement, compteurs trafiqués, corruption, dette non collectée, inadéquation entre coûts et tarifs, connexions illégales, vols de courant, etc. Les Smart meters, difficilement piratables, sont une aide précieuse pour le recouvrement et la gestion de la consommation.

Le Cameroun ainsi que les autres pays de la CEMAC sont dans la mouvence d’une emergence industrielle visant une croissance économique afin d’être pays emergent d’ici l’OMD (Objectif du millénaire pour le développement) en 2035. Les efforts des industries manufacturières et minières Camerounaises en creation ou existantes ainsi que celle des pays de la CEMAC en matière d’efficacité énergétique doivent être prise en compte lors de la comptabilité énergetique dans le but de reduire leur intensité énergétique moyenne à travers une approche volontaire (participant au Programme d’Economie d’Energie dans l’Industrie Camerounaise (PEEIC)). Pour rendre ces efforts des gouvernements, une loi sur l’efficacité énergetique doit être adoptée. Les entreprises participantes à la réduction de leurs coûts en énergie électrique à travers l’investissements dans le domaine et faisant les efforts visant une efficacité énergétique accrue pourront également aider au développement de la stratégie énergetique nationale en créant une affaire de toute entreprise prospère. les Smart grids permettront de diminuer les temps de coupure, accélérer les réalimentations ou, encore, renforcer la sécurité et la qualité de la fourniture d’électricité. Les compteurs évolués permettront une meilleure gestion des clients et des consommations.

Pour parvenir à mieux gérer les problémes d’éfficacité, la création d’un Office de l’efficacité énergétique Camerounais (OEEC) s’avére necessaire. Ainsi l’OEEC devrais s’engager à lancer de nouvelles initiatives et à continuer de mener à bien les projets en matière d’efficacité énergétique ainsi qu’à encourager la gestion de l’énergie dans l’industrie Camerounaise. Le Programme de l’efficacité énergétique dans l’industrie Camerounais (PEEIC) pourrait constituer l’une des initiatives que pourraient entreprendre l’organisme spécialisé cela visant avant tout à obtenir des résultats précis.

L’amélioration de l’efficacité énergétique réduit les émissions de gaz à effet de serre de deux façons :

– la réduction des émissions découlant des mesures visant une plus grande efficacité énergétique des systèmes de combustion sur place (p. ex., chaudières et fours) est directement proportionnelle à la quantité de combustible économisé;
– la réduction de la consommation d’électricité réduit la demande d’électricité et, par conséquent, les émissions des centrales thermiques qui produisent de l’électricité.

L’énergie comporte des coûts et des incidences environnementales, qui doivent être bien gérés pour accroître la rentabilité et la compétitivité d’une entreprise et atténuer la gravité de ces incidences. Toute entreprise peut économiser l’énergie en appliquant à ce poste de dépenses les mêmes principes et techniques de saine gestion qu’elle utilise ailleurs au sein de l’organisme pour la gestion de ressources clés, comme les matières premières et la main-d’oeuvre. La pleine responsabilité de la consommation d’énergie doit faire partie intégrante des méthodes de gestion. La gestion de la consommation et des coûts énergétiques élimine le gaspillage et permet de réaliser de façon soutenue des économies cumulatives.

Pour mettre au point une stratégie de développement des industries productrices d’énergie électrique visant satisfaction en énergie électrique d’une CTD, il faut prendre en considération tout ce qui influe sur les opérations visant à développer ces industries et intégrer les diverses fonctions de gestion en un ensemble fonctionnel et efficace. Dans le processus d’établissement d’une stratégie, un organisme pourrait dans un premier temps choisir d’effectuer un examen de ses forces, faiblesses, possibilités et menaces (analyse FFPM) qui engloberait également divers facteurs légaux et environnementaux (comme les émissions et les effluents). Par la force des choses, un tel examen permettrait de cerner les éventuelles menaces à la rentabilité de l’entreprise en charge de la gestion des besoins énergetiques au sein de la commune, entraînant ainsi la recherche de moyens de réduire les coûts. Les programmes d’amélioration de l’efficacité énergétique devraient ainsi faire partie intégrante de la stratégie d’entreprise visant à contrer de telles menaces. Pour élaborer avec succès un programme d’amélioration de l’efficacité énergétique, il faut prévoir les éléments suivants :

– un plan d’économies à long terme;
– un plan à moyen terme pour l’ensemble des installations;
– un plan de projet détaillé pour la première année;

des mesures en vue d’améliorer la gestion de l’énergie, y compris la mise en place d’un système de surveillance énergétique, un rapprochement de deux mondes dans un contexte de croissance des EnRs et de l‘efficacité énergétique ayant pour finalités :

– Optimiser l’offre et la demande d’électricité ;
– Faire participer le client à l’optimisation du système ;
– Améliorer l’efficacité énergétique et réduire les pertes ;
– Intégrer les énergies renouve lables intermittentes (Solaire, Eolien) ;
– Réduire les émissions de CO2 ;
– Sécuriser les réseaux ;
– Améliore la gestion des ac tifs de réseaux de di stribution et de transport.

Dans la recherche de stocker l’énergie électrique produite, la production centralisée de grande capacité assurée par les centrales électriques utilisant des ressources renouvelables, devront coexister avec la production décentralisée de capacité unitaire inférieure, mais comptant un grand nombre d’installations.
La multiplication des sites de production décentralisées dans un pays oblige l’Etat à élaborer une planification énergétique bien appronfondite afin d’évite tous les problémes ne favorisant une éfficacité énegétique.

4.1.1. Systèmes de coordination intelligente pour une production décentralisée

La modernisation du réseau électrique nous fait découvrir de nombreux aspects. Celui de l’efficacité énergétique et les EnRs. L’efficacité énergétique peut être réalisée sans nécessairement utiliser d’énergies renouvelables. En effet, tout dépendant de la nature de l’intervention. A cet effet, il est evident de constater que l’énergie renouvelable seul n’est pas toujours synonyme d’efficacité énergétique. Pour parvenir à atteindre l’objectif d’efficacité énergétique, avec les EnRs on doit les combiner à d’autres les sources d’énergies.

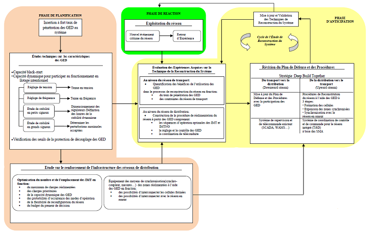
Le système électrique dans un processus intégrant la production centralisée et décentralisée d’électricité est géographiquement très large et dispersé. Il est constitué de sous-réseau séparé du système centralisé de manière intentionnelle et appelé : « cellule de réseau ».

“Une cellule de réseau est une notion conceptuelle correspondant aux éléments qui peuvent s’isoler du réseau principal par l’ouverture d’organes de coupure, fonctionner en îlotage et remplir une mission locale bien définie. Elle est représentée par deux aspects essentiels : aspect électrotechnique (les données qui peuvent décrire certains éléments tels que des noeuds, lignes, générateurs, charges, transformateurs, etc…); et aspect fonctionnel (cahier des charges). Il est également très complexe au sens où des incidents peuvent se produire à tout moment et il faut constamment faire face à des problèmes très variés. Les figures ci-dessus presentant les structures d’un réseau d’électrification rurale dans un mode de production décentralisée présentent un ensemble d’équipements permettant d’isoler les réseaux tel que, le télécontrôle et la télécommande.

Eux sont installés sur le réseau de transport et il se fait à partir de systèmes de type SCADA (Supervisory Control And Data Acquisition) ou, plus récemment, WAMS (Wide Area Measurement System). Ce sont des systèmes de téléconduite centralisée qui assurent la surveillance des équipements électriques, mécaniques ou électroniques d’un réseau, et qui permettent aux opérateurs, depuis le centre de contrôle, de traiter, en temps réel, les différents types d’incidents.

Pourtant, selon le type du réseau, les priorités peuvent être sensiblement différentes :

– Réseau de transport: le système de conduite permet une mise en oeuvre rapide des mesures à distance indiquées par les programmes informatiques d’optimisation et de sécurité du système de production – transport.
– Réseaux de distribution: le système de téléconduite permet surtout d’agir sur les disjoncteurs de départ ou sur les interrupteurs (télécommandés) pour reconfigurer et réalimenter au plutôt la clientèle à la suite d’une perturbation.

L’intégration des générateurs dispersés (GED) en mode ilôtage contraint actuellement, sur le réseau de distribution HTA, la présence d’un disjoncteur au début de chaque départ et deux types d’interrupteurs le long du départ, manuel ou télécommandé. Ils sont utilisés pour le service de reconfiguration et de sécurité du réseau (localisation des défauts et mise hors tension pour réparation). Pour des raisons économiques, et d’éfficacité énergétique, le nombre des interrupteurs télécommandés (notés par la suite IMT – Interrupteur de Moyenne tension Télécommandé) sur un départ est limité (2 ou 3 dans le cas du réseau de distribution). Ils sont situés sur l’artère principale.

De plus, les réseaux de distribution sont initialement dimensionnés pour recevoir, de façon hiérarchisée, un transit de puissance dans le sens du système de transport vers le système de distribution. Ce qui veut dire que la connexion d’un ensemble de charges préexistantes suite à la fermeture d’un disjoncteur du départ ou d’un interrupteur au long d’une ligne au niveau du réseau de distribution, ne pourra en aucun cas violer les contraintes dynamiques du réseau en amont.

Le système électrique aujourd’hui est en pleine évolution. Pour améliorer la qualité de fourniture en énergie électrique, au Cameroun et dans la sous-région CEMAC en générale, l’amelioration des outils visant à une éfficacité ènergétique doivent conduire à une reconstruction du systéme électrique de chacun des pays selon la Fig 4.1. Avec la pénétration de la production décentralisée dont le taux de pénétration devrait s’accroître de plus en plus, beaucoup de nouveaux services seront mis en place, notamment dans les réseaux de distribution. Le système de grande coordination de contrôle et de commande à l’intérieur des réseaux de distribution ainsi que pour le système intégré (transport et distribution inclus) devra évoluer et se développer pour s’adapter au nouveau contexte. Pour répondre à ce besoin, une nouvelle structure de coordination intelligente de télécontrôle et de télécommande destinée au système intégré basée sur l’approche de Système Multi – Agents Intelligents (SMA) doit être mise en oeuvre.

Pour définir ce qu’est un Système Multi-Agent, il convient de préciser ce qu’est un agent. Voici une définition qui correspond à un agent du SMA : “Un agent est une entité autonome, réelle ou virtuelle, qui est capable d’agir sur elle-même et sur son environnement et qui, dans un univers multi – agents, peut communiquer avec d’autres agents et dont le comportement est la conséquence de ses observations, de ses connaissances et des interactions avec les autres agents”. Dans un SMA, les agents perçoivent leur environnement et agissent sur celui-ci en choisissant parmi des comportements prédéfinis, celui qui est adapté à la situation.

Deux types d’agent sont présentés: l’agent Coordinateur, qui gère les informations et prend des décisions, et Agent d’Exécution, qui réalise une tâche.

– Agent Coordinateur de cellule du réseau: assure les missions principales qui suivent :

. reçoit l’information de l’état de la cellule sous sa responsabilité, l’information sur la perturbation venant du réseau principal ou l’ordre d’exécution du système de téléconduite au niveau supérieur.
. active les modules de calcul d’optimisation locaux pour choisir la meilleure solution adaptée à la situation.
. renvoie les informations concernant l’état de la cellule établie (telles que la puissance délivrée par les GED, le volume de charges réalimentées, la tenue en fréquence et en tension, la possibilité d’interconnexion avec d’autres cellules à proximité, etc.) au système de contrôle du niveau supérieur.

– Agent Tâche: est un module de calcul qui a pour objectif de trouver la solution la mieux adaptée à la situation. Les données d’entrée sont les perturbations du réseau principal et/ou l’état de la cellule en considération. Les résultats obtenus à la sortie d’un agent Tâche sont la procédure d’opération des groupes de GED, la séquence d’opération des interrupteurs télécommandés, la durée estimée du processus de réalimentation de la cellule, etc. Ces informations sont ensuite envoyées à l’agent Coordinateur des commandes d’exécution. Un agent Tâche peut être l’un parmi des modules suivants :

. Tâche 1 : c’est un module d’aide qui sert à la phase de planification du réseau lors de l’insertion des GED. Il effectue une étude qui minimise le nombre et optimise la localisation des IMT en maximisant le volume de charges réalimentées et la flexibilité de fonctionnement d’un réseau (Optimisation des IMT).
. Tâche 2 : c’est un module d’aide pour la phase d’anticipation du fonctionnement du réseau. Il a pour but, à partir des données du réseau, de proposer un « menu de reconfigurations » qui correspond aux différents types de défaillances pouvant se produire dans le réseau (Reconfiguration).
. Tâche 3 : c’est un module de calcul conçu pour la phase de réaction en temps réel. En fonction de la tenue en fréquence et en tension de la cellule considérée et des limites des moyens de régulation de puissance active et réactive disponibles dans la cellule, il a pour mission de définir une procédure de contrôle des GED afin d’ajuster le profil de tension et la fréquence si nécessaire (Calcul de régulation).
. Tâche 4 : c’est aussi un module destiné à la phase de réaction en temps réel. Il définit la procédure de la reconstitution du réseau à base de GED. Ceci sera utilisé dans les situations critiques (black-out) aussi bien qu’en cas de “délestage fictif” (Plan de Reconstitution).
. Tâche 5 : c’est également un module de calcul de la phase de réaction en temps réel. Il doit proposer une séquence d’opérations afin d’optimiser le délestage de charge si nécessaire (Délestage de charges).

Les agents Tâche ci-dessus cités sont ceux qui sont utilisés dans le cadre de l’étude sur les impacts des GED dans la gestion des situations critiques du système. Ce sont des modules qui fonctionnent indépendamment les uns des autres, ce qui laisse un environnement ouvert pour ajouter davantage de services, si possible, dans le système de contrôle.

– Agent Coordinateur des commandes d’exécution: collecte des informations comprenant les mesures de tension, de courant, de l’état du disjoncteur et des interrupteurs télécommandés du réseau; puis active un ou plusieurs agents d’exécution spécifiques suivant le scénario défini par un agent Tâche. Après avoir fini les tâches demandées, l’agent Coordinateur des commandes d’exécution récupère les informations sous forme d’un rapport sur l’état de la cellule formée et l’envoie à l’agent Coordinateur de cellule du réseau.

– Agent d’Exécution: envoie les signaux d’ordre directement aux entités physiques du réseau. Ces signaux peuvent être l’ajustement de la puissance active/réactive des groupes de GED, l’ordre d’ouverture ou de fermeture d’un disjoncteur ou d’un interrupteur télécommandé, etc.

Fig 4.1 : modèle de reconstruction d’un réseau électrique [47]

4.1.2. Analyse causale croissance économique et consommation d’énergie pour une meilleure production décentralisée d’électricité

Pour mieux présenter le lien entre croissance économique et consommation d’énergie électrique, il importe pour nous dans ce travail de présenter dans le cadre d’une analyse macroéconomique de soulever la méthodologie conduisant à expliquer la double corrélation qui lie cette affirmation exprimée par Chérif Sidy Kane dans sa publication au sein de la Revue africaine de l’Intégration Vol. 3, No. 1, janvier 2009. La corrélation dans le temps (l’énergie consommée augmente parallèlement à la production mesurée par le Produit intérieur brut) et une corrélation dans l’espace (les pays les plus développés sont aussi ceux dont la consommation d’énergie est la plus élevée). La double corrélation entre l’intensité de la consommation d’énergie et le niveau de revenu a elle même plusieurs avantages notamment :

– La création d’emplois
– La génération de revenus pour les propriétaires terriens
– La réduction de l’exode rural
– Les connaissances acquises par les populations locales en cas de formation de techniciens et de gestionnaires pour l’installation
– L’attrait touristique engendré par le projet (« projet de démonstration »)
– L’utilisation de ressources locales et la création d’activité.

Mais celle-ci entraine des causes :

– La première est que le développement ajoute à l’activité économique, des industries souvent consommatrices d’énergie (papier, chimie, sidérurgie, métallurgie).
– La seconde dans les secteurs traditionnels, le développement est exigeant en énergie. L’agriculture moderne permet par exemple de quintupler les rendements par rapport à l’agriculture traditionnelle, mais au prix d’une consommation d’énergie multipliée par quinze.
– La troisième est les choix technologiques faits au niveau des équipements producteurs, transformateurs et utilisateurs d’énergie.
– La quatrième est le taux d’indépendance énergétique. Il semble exister une certaine corrélation entre le contenu énergétique du PIB d’un pays et son taux d’indépendance énergétique : plus ce dernier s’accroît, plus le rapport consommation d’énergie (EC) sur le Revenu (Y) : EC/Y, augmente car le pays a tendance à opter pour des technologies et des comportements « energy using ».

En essayant d’expliciter cette corrélation de manière succincte ici, cela signifie de présenter une relation de cause à effet. Savoir si la connaissance du passé de l’une des variables permet d’améliorer la prévision de l’autre (Granger, 1969, 1988) ou alors si les chocs qui affectent l’une des variables peuvent modifier la variance de l’erreur de prévision de l’autre (Sims, 1980). Dans ce cas, on dit qu’il existe une relation de cause à effet (relation causale) entre les variables qui peuvent aller dans un seul sens (causalité unidirectionnelle) ou dans les deux (causalité bidirectionnelle). L’approche de Granger étant celle qui a eu le plus d’échos chez les économètres, c’est elle qui sera retenue dans le cadre de cette étude.

La méthodologie d’analyse consiste à définir d’abord la liste des variables. Les variables suivantes sont employées pour présenter cette relation causale : le PIB réel comme indicateur de performance économique au niveau global pour la Nation et la valeur ajoutée sectorielle (production nette) comme proxy de la performance de chaque secteur d’activité. La performance globale de l’économie est mesurée par le Produit intérieur brut réel. C’est-à-dire la somme des valeurs ajoutées générées par tous les producteurs résidents sur le territoire national en monnaie locale constante. La performance du secteur primaire sera mesurée par la valeur ajoutée du secteur agricole ( AGRVA), celle du secteur secondaire par la valeur ajoutée du secteur industriel (INDUSVA) et celle du secteur tertiaire par la valeur ajoutée du secteur des services (SERVVA).

Généralement, deux principaux indicateurs sont utilisés pour capturer l’infrastructure énergétique : la production ou la consommation totale d’énergie électrique (en KW ou en KWh) comme indicateur quantitatif et les pertes d’énergie électrique (en KW ou en pourcentage de la production totale) comme indicateur qualitatif. La production ne reflète pas les besoins de consommation. Pour cette raison, on utilise ici la consommation d’énergie électrique (ELECONS) comme indicateur de l’infrastructure énergétique.

Pour une série donnée définissant un processus stationnaire, ses propriétés ne sont pas affectées par un changement de “repère temporel” que l’on regarde au point « t » ou au point « t+ i ». Nos séries ne sont pas stationnaires car les variables évoluent dans le temps. Le théorème de la représentation de Granger sera utilisé ici vu les raisons énoncées ci-dessus. Ce cas montre que si deux séries non stationnaires sont cointégrées, alors il devrait exister une causalité unidirectionnelle dans au moins l’un des deux sens. Le test de Granger vise à tester l’existence d’une relation causale entre variables impliquées donc des tests préliminaires de racine unitaire (montrer que l’hypothèse nulle est la non-stationnarité : Test de Dickey Fuller, Test Dickey Fuller Augmenté (ADF)…etc.) et de cointégration (permet d’identifier clairement la relation véritable entre plusieurs variables en recherchant l’existence d’un vecteur de cointégration et en éliminant son effet, le cas échéant.).

Lorsque la cointégration est validée, le test de causalité peut être appliqué de deux manières. En premier lieu, les variables intégrées (Une série temporelle est dite intégrée d’ordre d, que l’on note I(d), si la série obtenue après d différenciations est stationnaire.) peuvent être utilisées en niveau dans un modèle autorégressif bivarié à cause des propriétés de consistance des estimateurs en présence de cointégration (Altinay et Kragol, 2005).

En second lieu, un modèle bivarié contenant un mécanisme de correction d’erreur due au théorème de la représentation de Granger, peut être utilisé pour tester la causalité. Si les données sont non stationnaires mais non cointégrées, alors le test de causalité peut être fait en utilisant les différences premières des variables pour stationnariser les séries (Oxley et Greasley, 1998). La cointégration permet de traiter les séries non stationnaires. Elle décrit la véritable relation à long terme existante entre deux ou plusieurs variables. La cointégration réside sur deux conditions. Tout d’abord l’intégrité des séries au même ordre et la combinaison linéaire des séries donne une série d’ordre d’intégrité inférieur ou égale à la différence en valeur absolue de l’ordre d’intégrité des séries à étudier.

Puisque nous allons utiliser le Test de racine unitaire, afin de montrer si l’hypothèse nulle est non stationnaire, nous devons avant tout définir l’expression de notre série temporelle. Soient xt et yt deux séries stationnaires. En effectuant la régression linéaire de yt sur ses propres valeurs passées ys , et sur les valeurs passées xs de xt (s < t), si l’on obtient des coefficients significatifs de xs , alors la connaissance du passé de xt peut améliorer la prévision de yt . On dit que xt cause uni directionnellement yt .

Il y a causalité instantanée, lorsque la valeur courante de xt apparaît comme une variable explicative supplémentaire dans la régression précédente. Le test de Granger issue directement de la représentation autorégressive, consiste à estimer le modèle linéaire de nos séries temporelles xt et yt par la méthode des moindres carrés. Les différentes variables d’une série chronologique économique ont souvent une tendance (trend) temporelle. Pour notre modèle économique, le modèle de régression est définit par les deux équations suivantes :

Après l’étude des hypothèses statistiques (hypothèses nulle) de la série temporelle conduisant à déterminer le type de causalité, il importe de procéder à un Test de stationnarité de celle-ci. Une des grandes questions dans l’étude de séries temporelles (ou chronologiques) est de savoir si celles-ci suivent un processus stationnaire. On entend par là le fait que la structure du processus sous-jacent supposé évolue ou non avec le temps. Si la structure reste la même, le processus est dit alors stationnaire. Deux tests de racine unitaire sont généralement utilisés : le test de Dickey-Fuller Augmenté (ADF) et celui de Phillips-Perron (PP). Mais les résultats de ces deux tests étant presqu’identiques, nous n’avons présenté ici que celui de Dickey Fuller Augmenté. L’estimation des moindres carrés des trois modèles suivants :

Page suivante : IV.2 PLANIFICATION DES RESEAUX INTERCONNECTES, EXECUTION ET EVALUATION DES PROJETS ENERGETIQUES

Retour au menu : STRATEGIE DE CROISSANCE DES UNITES TERRITORIALES DU CAMEROUN, PRODUCTION DECENTRALISEE D’ELECTRICITE