Comme indiqué précédemment dans le document, pour que les briques qui composent la chaîne
d’évolution d’architecture soient facilement intégrées, le plus simple est qu’elles soient au format
archive Java (Jar). Dans le cas présent, l’objectif de ce Jar est de fournir une API permettant de
s’affranchir de la gestion du formatage XML, que ce soit en lecture ou en écriture (désérialisation /
sérialisation) et de ne manipuler que des objets Java dans les programmes.
Pour obtenir ce résultat avec les fichiers XML, j’ai utilisé dans un premier temps l’outil Editix(32), un
éditeur XML, dont une des fonctionnalités est de produire un fichier XML Schema Desciption
(XSD) à partir d’un fichier XML. Cela permet d’obtenir un premier niveau de fichier XSD.
Ensuite, il est possible de retravailler le document XSD, pour lui spécifier par exemple un espace de
nommage, ou pour affiner les types de données manipulées qui sont déterminés par défaut par
Editix comme des chaînes de caractères.
Pour terminer, j’utilise la classe SchemaCompiler de XmlBeans(33), une bibliothèque d’outils de
manipulations de fichiers XML pour Java, permet de générer à partir du fichier XSL une API de
manipulation de fichier XML correspondant au format spécifié.
Après l’import de ce Jar dans les programmes Java, il n’y a plus qu’à manipuler une grappe d’objet
qui correspond en tout point au format qui définit le flux XML initial.
Soit le document XML suivant :
Editix déterminera à partir de ce flux le schéma XSD suivant :
La code java permettant de parcourir le fichier XML se résume alors à :
Comme on peut le constater, cette méthode simplifie grandement le parcours ou la constitution des
fichiers XML en Java. Ce principe de manipulation des fichiers XML m’a beaucoup facilité la tâche
tout au long de mes travaux lors de ce mémoire.
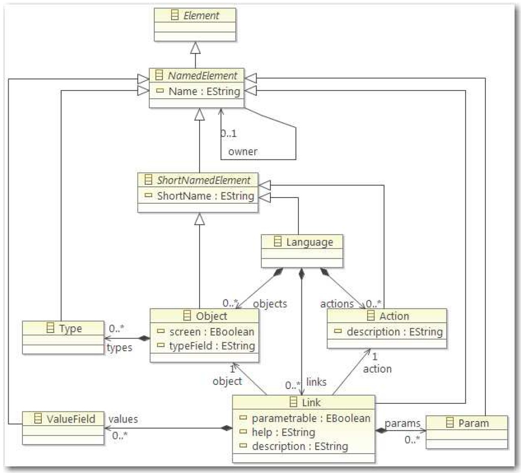
Figure 53 : métamodèle de paramétrage sYnopsis
32 Editix : http://www.editix.com/
33 XmlBeans : http://xmlbeans.apache.org/
Page suivante : 7.6 Du métamodèle au Jar
Retour au menu : Stratégie de test au sein du processus d’évolution d’architecture de Sodifrance



